SEJARAH PRODI SISTEM INFORMASI 

Program Studi Sistem Informasi (Prodi SI) berdiri Berdasarkan pada Rencana Bisnis (Renbis) Universitas Mulawarman Tahun 2015-2019. Renbis Universitas Mulawarman salah satu point mencantumkan adanya pengembangan Program Studi salah satunya adalah Sistem Informasi. Kemudian pada tahun 2018 dibentuklah tim penyusun Prodi SI dengan nomor Surat Keputusan Rektor No. 482/SK/2018. Berdasarkan surat nomor 859/KPT/I/2018 Tepatnya pada tanggal 09 Oktober 2018 Kementerian RistekDikti mengeluarkan ijin penyelenggaraan Prodi SI Fakultas Ilmu Komputer dan Teknologi Informasi (FKTI) Universitas Mulawarman. Prodi SI pertama kali menerima mahasiswa baru pada tahun akademik ganjil 2019/2020 dengan peminat yang cukup banyak. Pada tahun 2019 mahasiswa Prodi SI menerima mahasiswa baru sebanyak 156 orang mahasiswa kemudian pada tahun 2020 menerima sebanyak 85 orang mahasiswa. Dosen tetap prodi (DTPS) berjumlah 6 orang yang kemudian bertambah menjadi 8 orang di tahun 2021 serta 10 orang di tahun 2022. Sumber daya manusia pada tenaga kependidikan berjumlah 2 orang Prodi SI merupakan prodi yang memiliki keunggulan dibidang pemanfaatan sistem informasi dalam membantu proses manajemen layanan akademik serta penjaminan mutunya. Pada Tahun 2020 Program Studi Informasi Bergabung ke Fakultas Teknik Universitas Mulawarman berdasarkan SK Rektor No. 1 Tahun 2020 tentang Integrasi Program Studi Ilmu Komputer, Teknik Informatika dan Sistem Informasi Pada Fakultas Teknik Universitas Mulawarman. Akreditasi Program Studi Sistem Informasi adalah BAIK berdasarkan Surat Keputusan BAN_PT No. 9751/SK/BAN-PT/Ak/S/XI/2022 yang berlaku 23 November 2022 – 23 November 2027. 

VISI, MISI DAN TUJUAN 

Visi : 

Program Studi Sistem Informasi unggulan nasional yang menghasilkan lulusan berdaya saing internasional, berjiwa technopreneur, serta berkontribusi pada pencapaian Sustainable Development Goals (SDGs) melalui solusi data dan sistem informasi berkelanjutan untuk pengelolaan sumber daya alam, peningkatan kualitas hidup, dan pengurangan kesenjangan digital di wilayah Tropis pada Tahun 2028

Misi : 

  • Menyelenggarakan pendidikan Sistem Informasi yang berkualitas dan berstandar internasional untuk menghasilkan lulusan yang kompeten, adaptif, dan memiliki daya saing global.
  • Mendorong pengembangan jiwa technopreneurship melalui pembelajaran inovatif dan kolaborasi dengan industri serta stakeholder terkait.
  • Mengembangkan dan menerapkan solusi data dan sistem informasi berkelanjutan yang berkontribusi pada pengelolaan sumber daya alam, peningkatan kualitas hidup, dan pengurangan kesenjangan digital di wilayah tropis.

Tujuan : 

Berdasarkan visi dan misi Program Studi, maka tujuan Program Studi Sistem Informasi adalah:

  • Menghasilkan lulusan Sistem Informasi yang unggul secara akademik dan profesional, memiliki kemampuan analisis, perancangan, implementasi, dan pengelolaan sistem informasi yang relevan dengan kebutuhan industri dan perkembangan teknologi terkini.
  • Mewujudkan ekosistem akademik yang kondusif bagi tumbuh kembang technopreneur muda, yang mampu menciptakan inovasi dan solusi berbasis teknologi informasi untuk menjawab tantangan di wilayah tropis dan global.
  • Membangun kemitraan strategis dengan berbagai pihak (pemerintah, industri, komunitas) untuk mengembangkan dan mengimplementasikan solusi sistem informasi yang berkelanjutan, yang mendukung tercapainya tujuan pembangunan berkelanjutan (SDGs) di wilayah tropis, khususnya dalam pengelolaan sumber daya alam, peningkatan kualitas hidup, dan pengurangan kesenjangan digital.

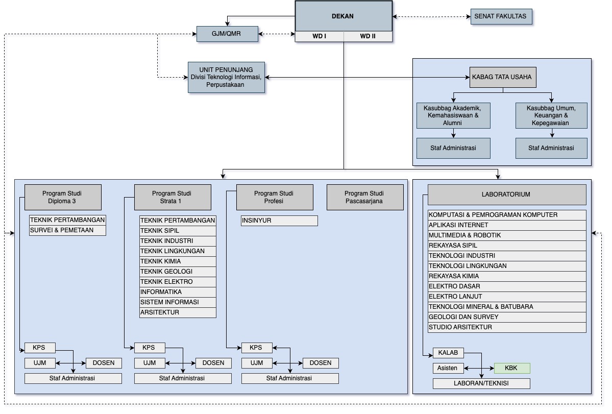
STRUKTUR ORGANISASI 

KONTAK 

Website  : https://www.si.ft.unmul.ac.id 
Email Prodi  : si@ft.unmul.ac.id
Media Sosial  : IG PRODI : @prodi.sisteminformasiunmul / IG HIMA SI : @inforsa_unmul

 


Keyword :

SEO Text :

Posted By
Super Admin
  • Tgl Dibuat 17 Mar 2025
  • Tgl Diubah 16 Dec 2025
  • Dikunjungi 492x